Платформы администрирования и мониторинга баз данных на основе PostgreSQL
Как выбрать инструмент для администрирования PostgreSQL — разбираем коммерческие решения от российских вендоров.
289 открытий5К показов
Управление базами данных — это не только написание SQL-запросов. Здесь нужно разворачивать кластеры, настраивать мониторинг, понимать, когда надо срочно обновлять СУБД, если найдены уязвимости, организовывать резервное копирование, распределять права доступа между командой — и при этом не тратить недели на изучение документации.
На российском рынке доступно несколько инструментов, которые решают эти и многие другие задачи, связанные с администрированием PostgreSQL-инфраструктуры. Каждый — со своими функциональными и архитектурными особенностями.
1. Платформа Tantor
Платформа Tantor позволяет осуществлять управление, администрирование и мониторинг множества корпоративных баз данных на PostgreSQL и любых его форках (Tantor Postgres, PostgresPro, Pangolin и других). Объединяет в одном интерфейсе инструменты для конфигурирования, обслуживания, профилирования запросов и работы с кластерами Patroni. Все функции доступны из браузера без установки дополнительного ПО на рабочее место администратора. Продвинутая система алертов (оповещений) в платформе Tantor автоматически отслеживает метрики и уведомляет администраторов о потенциальных проблемах, позволяя максимально быстро на них реагировать.
Для кого это работает
- DBA используют платформу как центр управления всеми PostgreSQL-инстансами: мониторят нагрузку, блокировки и репликацию, настраивают параметры через группы конфигураций, планируют регламентные работы.
- SRE и дежурные инженеры следят за дашбордами по доступности кластеров, работают с алертами на превышение порогов по времени ответа или лагу репликации. При инцидентах используют алерты и алгоритмический ассистент для расшифровки ошибок и базовой диагностики.
- Разработчики заходят эпизодически — посмотреть профиль нагрузки своих сервисов, разобрать планы выполнения проблемных запросов или получить SQL-выборку по описанию на естественном языке через алгоритмический ассистент.
- Команды безопасности настраивают маскирование конфиденциальных данных для тестовых контуров и проверяют аудит действий пользователей.
Алерты (оповещения)
- Непрерывный мониторинг: агенты платформы постоянно собирают метрики (например, загрузку процессора, состояние процессов БД) и анализируют эти данные на предмет аномалий. Можно редактировать условия срабатывания. Например, система может автоматически создать алерт, если загрузка процессора сервера БД долгое время превышает 80%, а при сбое в отказоустойчивом Patroni-кластере алерт мгновенно уведомит администратора о необходимости вмешательства. Также если запланированная задача (например, резервное копирование) не выполнилась или завершилась с ошибкой, в интерфейсе появится соответствующее уведомление.
- Классификация по критичности: алерты имеют цветовую индикацию: красный — высокая критичность, желтый — предупреждение. Все алерты отображаются в едином интерфейсе (меню «колокольчик»), где их можно фильтровать, сортировать и просматривать детали.
- Внешние уведомления: интеграции позволяют направлять алерты в Telegram, электронную почту, Mattermost. Алерты разного уровня критичности можно направлять в разные каналы.
- Анализ и история: для каждого алерта доступны детали (метрики, хост), связанные события и полный журнал изменений (Events Log).
Управление Patroni-кластерами
Платформа визуализирует топологию кластера: кто лидер, кто реплика, какой lag, статус health. Плановый switchover выполняется из интерфейса без ручных команд. Если одна из реплик отстаёт или упала, система фиксирует это на дашборде и отправляет алерт.
Профилирование и оптимизация запросов
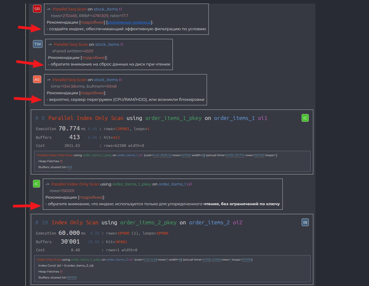
Query Profiler на базе pg_stat_statements собирает статистику по запросам на выбранном промежутке времени. Группирует их, показывает время выполнения, количество вызовов, детализацию по каждому.
Для «тяжелых» запросов формирует визуализацию планов и рекомендации по оптимизации — добавить индекс, переписать join, изменить параметры планировщика.
Конфигурирование СУБД под разные профили нагрузки
Платформа Tantor позволяет из одной точки управлять конфигурациями кластеров и инстансов. Кроме этого, у пользователя есть возможность создать типовые профили нагрузки, например 1С или BI-платформу, автоматизированную банковскую систему или иные ресурсоемкие бизнес-приложения. Это позволяет более тонко управлять имеющимися ресурсами хранения данных и их вычисления за счет возможности сконфигурировать сразу большую группу инстансов одной конфигурацией с помощью групповых параметров.
Анонимизация данных
Модуль на основе pg_anon ищет конфиденциальную информацию в таблицах и создаёт анонимизированные дампы. Настраиваются правила маскирования для конкретных полей, после чего формируется выгрузка или копия базы для передачи разработчикам. Данные остаются репрезентативными по объёму и структуре, но без реальных значений.
Планировщик и автоматизация
Создание задач для выполнения SQL-скриптов или команд ОС по расписанию или с указанием периодичности. Подходит для регламентных работ — vacuum, analyze, проверка bloat, архивирование логов. История выполнения и результаты сохраняются в интерфейсе.
Лог-аналитика
Платформа собирает и хранит логи СУБД с возможностью поиска по тексту, пользователям, объектам БД и кодам ошибок. При разборе инцидентов это позволяет связать проблемы на уровне приложения с реальными событиями в базе без grep по десяткам файлов.
Алгоритмический ассистент
Взаимодействует с метаданными БД, логами, оптимизатором запросов и метриками. Выполняет семантический поиск, классифицирует данные, генерирует SQL по текстовому описанию, предлагает оптимизации и помогает интерпретировать планы выполнения.
Технические детали
- Веб-интерфейс, доступный из браузера на любой ОС.
- Развёртывание on-premise через docker-compose на Linux (включая Astra Linux).
- Поддержка всех версий PostgreSQL и коммерческих форков.
- REST API для экспорта метрик и выборок данных.
- Интеграция с SIEM через syslog, с мессенджерами (Telegram, Mattermost) и почтой.
- Ролевая модель доступа, рабочие пространства, журнал событий.
Лицензирование
Коммерческая лицензия по количеству серверных ядер обслуживаемых (наблюдаемых ) СУБД. Бесплатная полнофункциональная версия работает до 180 дней. Включена в Единый реестр российского ПО (запись 12905).
Поддержка
Документация полностью на русском языке, есть обучающие материалы на YouTube, Rutube и VK. Компания проводит вендорские курсы и сертификацию через авторизованные учебные центры. Для корпоративных клиентов доступна техподдержка 24/7 с SLA от 2 часов в зависимости от критичности запроса.
2. Platform V Kintsugi
Инструмент для мониторинга и сопровождения СУБД, основанных на PostgreSQL, который позволяет обслуживать тысячи баз данных и выполнять задачи администрирования в едином интерфейсе. Продукт зарегистрирован в Едином реестре российских программ и позиционируется как альтернатива Oracle Enterprise Manager Cloud Control.
Для кого это работает
Platform V Kintsugi также подходит для компаний, которые ищут замену инструментам мониторинга иностранных вендоров. Решение масштабируется от среднего бизнеса с небольшими объёмами баз данных до крупных компаний с высоконагруженными системами — продукт выдерживает промышленные нагрузки Сбера.
Централизованное наблюдение
Оперативный центр даёт возможность получать информацию о состоянии множества СУБД в одном окне. Предустановлены панели мониторинга с основными метриками, есть опция добавления собственных метрик мониторинга.
В оперативном центре можно отслеживать события БД практически в режиме реального времени, чтобы контролировать инциденты до их эскалации.
Работа с экземплярами БД
Обзорная панель СУБД проводит постоянный мониторинг экземпляров и отправляет важную информацию о статусе баз данных в одном месте. Функциональность решения ускоряет обслуживание инфраструктуры и автоматизирует повторяющиеся задачи по сопровождению СУБД.
SQL-интерфейс с аудитом
Безопасный терминал для выполнения запросов оснащен функцией аудита действий пользователя, что повышает уровень безопасности при работе с данными. Решение соответствует стандартам защищённости в каждой функциональной части и гарантируют безопасность при работе с критической инфраструктурой.
Анализ производительности
История активности сессий помогает оптимизировать производительность любой PostgreSQL-подобной СУБД без необходимости использования дополнительного программного обеспечения. В интерфейс продукта интегрированы отчёты pg_profile. Решение помогает анализировать и проводить диагностики без влияния на производительность СУБД.
Визуализация и оптимизация запросов
Понятная визуализация планов для подробного анализа пользовательских запросов, чтобы улучшить понимание и оптимизацию выполнения. Инструмент собирает и обрабатывает метрики баз данных и находит узкие места в работе системы.
Лицензирование
Продукт зарегистрирован в Едином реестре российских программ для ЭВМ и баз данных. Реестровая запись: №18302 от 12.07.2023.
Особенности архитектуры
Инструмент оснащен изменяемой информационной моделью и широким интеграционным слоем. Совместим с 80+ решениями Platform V. Встроена поддержка отечественной СУБД Platform V Pangolin DB для высоконагруженных систем, при этом поддерживается работа с любыми PostgreSQL-like СУБД. Документацию можно изучить здесь.
3. Postgres Pro Enterprise Manager
PPEM — графическая платформа для управления базами данных Postgres Pro через веб-интерфейс. Инструмент обеспечивает мониторинг, диагностику и управление множеством экземпляров Postgres Pro в рамках собственной инфраструктуры.
Снижение порога входа
Понятная структура интерфейса, визуализация данных и подробная информация о статусе операций снижают порог вхождения в администрирование СУБД. Для выполнения рутинных операций не требуется знать команды SQL. Автоматизация задач, визуализация метрик и планов запросов, интеграция с pgpro_pwr и pg_probackup ускоряют работу и упрощают анализ производительности.
Централизованный дашборд
На главном дашборде отображается основная информация о базах данных, подключённых к PPEM: общий размер, последние сообщения из журналов, статус выполнения задач. Обеспечивается постоянный контроль в режиме реального времени 24/7.
Управление экземплярами
Раздел «Экземпляры» показывает список всех подключённых баз данных с основной информацией: версия PostgreSQL, каталог данных, порт, сервер, роль (standalone), количество баз данных, транзакций в секунду, соединений. Доступны базовые действия: остановка, запуск, резервное копирование, настройки. PPEM работает с любой редакцией Postgres Pro.
Инструмент поддерживает автоматическое обнаружение экземпляров в сети (autodiscovery-режим), что сокращает время подключения новых баз и упрощает масштабирование.
Мониторинг и диагностика
Для каждого экземпляра доступны графики ключевых метрик производительности, информация по сеансам БД и событиям ожидания, выполняющимся SQL-запросам. Можно просматривать и редактировать параметры экземпляра. Есть возможность добавлять собственные показатели производительности и адаптировать мониторинг под особенности инфраструктуры.
Работа с базами данных
Список баз данных предоставляет детальную информацию: объём, количество таблиц и индексов, bloat (коэффициент распухания), wraparound (предупреждение о зацикливании счётчика транзакций). Это помогает выявлять узкие места и реагировать до появления проблем.
Интеграция с pgpro_pwr
Встроенный диагностический профайлер нагрузки формирует историю статистики. Модуль pgpro_pwr автоматически создаёт снимки, строит и визуализирует отчёты. Можно конфигурировать целевые серверы, настраивать расписание снимков и срок хранения данных. Это позволяет анализировать наиболее ресурсоёмкие операции в базе данных.
Управление табличными пространствами
Возможность создания, редактирования и удаления Tablespace. При создании табличного пространства настраиваются параметры: название, каталог, владелец, seq_page_cost, random_page_cost, effective_io_concurrency, maintenance_io_concurrency, compression.
Резервное копирование и восстановление
Интеграция с pg_probackup позволяет настраивать резервное копирование по расписанию и восстанавливать данные за несколько кликов. В интерфейсе отображается список резервных копий с информацией: ID, размер, начало и окончание выполнения, режим (FULL), хранилище, экземпляр, статус, пользователь, статус валидации, начало и окончание валидации. Можно посмотреть детальный журнал выполнения или вызвать форму восстановления из выбранной резервной копии.
Планирование и автоматизация
Настройка расписаний для обслуживания базы: вакуум, анализ, реиндексация и другие операции. Все процессы прозрачны — в консоли заданий видны статус, длительность и результат выполнения. Это ускоряет обслуживание инфраструктуры и автоматизирует рутинные повторяющиеся задачи.
Журнал событий
Графический интерфейс к журналу событий экземпляра БД с возможностями выбора временнóго интервала, фильтрации и текстового поиска. Журнал показывает детали каждого события: дата, время, экземпляр, пользователь, база данных, тип, сообщение.
Управление доступом
Система ролей и встроенная аутентификация позволяют точно настроить права доступа. Гибкое распределение ролей помогает ограничить доступ к важным данным и избежать случайных ошибок. Все действия — от задач до изменений в конфигурации — фиксируются в истории. Можно интегрировать PPEM с LDAP для централизованной аутентификации.
Лицензирование
Postgres Pro Enterprise Manager входит в состав всех редакций Postgres Pro и не имеет ограничений на количество ядер процессора или сервера и количества пользователей. Регистрация (№104 в Едином реестре российского ПО).
Особенности развёртывания
PPEM не требует внедрения сторонних решений — всё в одном инструменте, без дополнительных затрат и рисков. Можно развернуть в изолированной среде без доступа в интернет. Интуитивно понятная структура, ролевая модель доступа, встроенная история действий и консоль заданий обеспечивают удобную и безопасную работу с БД.
В результате
Если у вас уже есть коммерческая СУБД одного из российских вендоров, то вы вместе с ней в комплекте скорее всего получили и графическую платформу управления БД. Но если текущая платформа вас не устраивает, то можете выбрать из обзора.
289 открытий5К показов





























